1. 简介
在本教程中,我们将研究在Java中生成给定集合的幂集的过程。
简单回顾一下,对于每个大小为n的集合,都有一个大小为2n的幂集,我们将学习如何使用各种技巧来获取它。
2. 幂集的定义
给定集合S的幂集是S的所有子集的集合,包括S本身和空集。
例如,对于给定的集合:
{"APPLE", "ORANGE", "MANGO"}
幂集为:
{
{},
{"APPLE"},
{"ORANGE"},
{"APPLE", "ORANGE"},
{"MANGO"},
{"APPLE", "MANGO"},
{"ORANGE", "MANGO"},
{"APPLE", "ORANGE", "MANGO"}
}
由于它也是一组子集,因此其内部子集的顺序并不重要,它们可以以任何顺序出现:
{
{},
{"MANGO"},
{"ORANGE"},
{"ORANGE", "MANGO"},
{"APPLE"},
{"APPLE", "MANGO"},
{"APPLE", "ORANGE"},
{"APPLE", "ORANGE", "MANGO"}
}
3. Guava库
Google Guava库有一些实用的Set函数,例如幂集。因此,我们也可以轻松地使用它来获取给定集合的幂集:
@Test
public void givenSet_WhenGuavaLibraryGeneratePowerSet_ThenItContainsAllSubsets() {
ImmutableSet<String> set = ImmutableSet.of("APPLE", "ORANGE", "MANGO");
Set<Set<String>> powerSet = Sets.powerSet(set);
Assertions.assertEquals((1 << set.size()), powerSet.size());
MatcherAssert.assertThat(powerSet, Matchers.containsInAnyOrder(
ImmutableSet.of(),
ImmutableSet.of("APPLE"),
ImmutableSet.of("ORANGE"),
ImmutableSet.of("APPLE", "ORANGE"),
ImmutableSet.of("MANGO"),
ImmutableSet.of("APPLE", "MANGO"),
ImmutableSet.of("ORANGE", "MANGO"),
ImmutableSet.of("APPLE", "ORANGE", "MANGO")
));
}
Guava powerSet内部通过Iterator接口进行操作,当请求下一个子集时,会计算并返回该子集。因此,空间复杂度降低到O(n)而不是O(2n)。
但是,Guava是如何实现这一点的呢?
4. 幂集生成方法
4.1 算法
现在让我们讨论一下为该操作创建算法的可能步骤。
空集的幂集是,其中它只包含一个空集,所以这是我们最简单的情况。
对于除空集之外的每个集合S,我们首先提取一个元素并将其命名为element。然后,对于集合subsetWithoutElement的其余元素,我们递归计算它们的幂集,并将其命名为powerSetSubsetWithoutElement。然后,通过将提取的元素添加到powerSetSubsetWithoutElement中的所有集合中,我们得到powerSetSubsetWithElement。
现在,幂集S是powerSetSubsetWithoutElement和powerSetSubsetWithElement的并集:

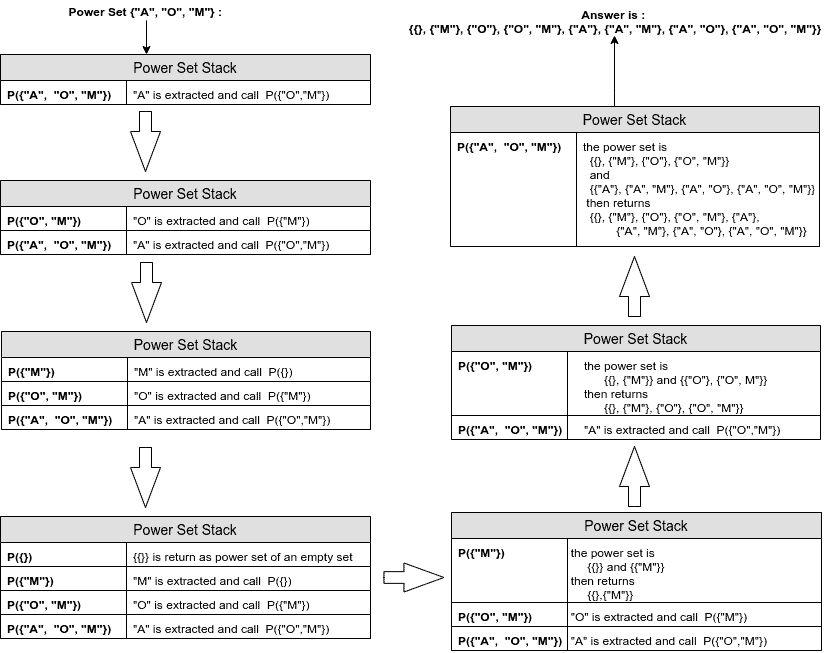
让我们看一个给定集合{“APPLE”, “ORANGE”, “MANGO”}的递归幂集堆栈的示例。
为了提高图像的可读性,我们使用名称的缩写形式:P表示幂集函数,“A”、“O”、“M”分别是“APPLE”、“ORANGE”和“MANGO”的缩写形式:

4.2 实现
因此,首先,让我们编写用于提取一个元素并获取剩余子集的Java代码:
T element = set.iterator().next();
Set<T> subsetWithoutElement = new HashSet<>();
for (T s : set) {
if (!s.equals(element)) {
subsetWithoutElement.add(s);
}
}
然后,我们想要获取subsetWithoutElement的幂集:
Set<Set<T>> powersetSubSetWithoutElement = recursivePowerSet(subsetWithoutElement);
接下来,我们需要将该幂集添加回原始值中:
Set<Set<T>> powersetSubSetWithElement = new HashSet<>();
for (Set<T> subsetWithoutElement : powerSetSubSetWithoutElement) {
Set<T> subsetWithElement = new HashSet<>(subsetWithoutElement);
subsetWithElement.add(element);
powerSetSubSetWithElement.add(subsetWithElement);
}
最后,powerSetSubSetWithoutElement和powerSetSubSetWithElement的并集是给定输入集的幂集:
Set<Set<T>> powerSet = new HashSet<>();
powerSet.addAll(powerSetSubSetWithoutElement);
powerSet.addAll(powerSetSubSetWithElement);
如果我们将所有代码片段放在一起,我们就可以看到最终代码:
public Set<Set<T>> recursivePowerSet(Set<T> set) {
if (set.isEmpty()) {
Set<Set<T>> ret = new HashSet<>();
ret.add(set);
return ret;
}
T element = set.iterator().next();
Set<T> subSetWithoutElement = getSubSetWithoutElement(set, element);
Set<Set<T>> powerSetSubSetWithoutElement = recursivePowerSet(subSetWithoutElement);
Set<Set<T>> powerSetSubSetWithElement = addElementToAll(powerSetSubSetWithoutElement, element);
Set<Set<T>> powerSet = new HashSet<>();
powerSet.addAll(powerSetSubSetWithoutElement);
powerSet.addAll(powerSetSubSetWithElement);
return powerSet;
}
4.3 单元测试注意事项
现在我们来测试一下,这里有一些标准需要确认:
- 首先,我们检查幂集的大小,对于大小为n的集合,它必须是2n。
- 然后,每个元素在一个子集和2n-1个不同的子集中只出现一次。
- 最后,每个子集必须出现一次。
如果所有这些条件都满足,我们就可以确保函数有效。现在,由于我们已经使用了Set<Set>,我们已经知道没有重复。在这种情况下,我们只需要检查幂集的大小,以及子集中每个元素出现的次数。
要检查功率集的大小,我们可以使用:
MatcherAssert.assertThat(powerSet, IsCollectionWithSize.hasSize((1 << set.size())));
并检查每个元素出现的次数:
Map<String, Integer> counter = new HashMap<>();
for (Set<String> subset : powerSet) {
for (String name : subset) {
int num = counter.getOrDefault(name, 0);
counter.put(name, num + 1);
}
}
counter.forEach((k, v) -> Assertions.assertEquals((1 << (set.size() - 1)), v.intValue()));
最后,如果我们可以将所有内容放在一个单元测试中:
@Test
public void givenSet_WhenPowerSetIsCalculated_ThenItContainsAllSubsets() {
Set<String> set = RandomSetOfStringGenerator.generateRandomSet();
Set<Set<String>> powerSet = new PowerSet<String>().recursivePowerSet(set);
MatcherAssert.assertThat(powerSet, IsCollectionWithSize.hasSize((1 << set.size())));
Map<String, Integer> counter = new HashMap<>();
for (Set<String> subset : powerSet) {
for (String name : subset) {
int num = counter.getOrDefault(name, 0);
counter.put(name, num + 1);
}
}
counter.forEach((k, v) -> Assertions.assertEquals((1 << (set.size() - 1)), v.intValue()));
}
5. 优化
在本节中,我们将尝试最小化空间并减少内部操作的数量,以最佳方式计算幂集。
5.1 数据结构
正如我们在给定的方法中看到的,我们需要在递归调用中进行大量的减法,这会消耗大量的时间和内存。
相反,我们可以将每个集合或子集映射到其他一些概念以减少操作次数。
首先,我们需要为给定集合S中的每个对象分配一个从0 开始递增的数字,这意味着我们要处理一个有序的数字列表。
例如对于给定集合{“APPLE”, “ORANGE”, “MANGO”}我们得到:
“APPLE” -> 0
“ORANGE” -> 1
“MANGO” -> 2
因此,从现在开始,我们不再生成S的子集,而是为[0,1,2]的有序列表生成它们,并且由于它是有序的,我们可以通过起始索引模拟减法。
例如,如果起始索引为1,则意味着我们生成[1,2]的幂集。
为了从对象中检索映射的ID,以及反之,我们需要存储映射的两端。在我们的示例中,我们同时存储了(“MANGO” -> 2)和(2 -> “MANGO”)。由于数字的映射从0开始,因此对于反向映射,我们可以使用一个简单的数组来检索相应的对象。
该函数的可能实现之一是:
private Map<T, Integer> map = new HashMap<>();
private List<T> reverseMap = new ArrayList<>();
private void initializeMap(Collection<T> collection) {
int mapId = 0;
for (T c : collection) {
map.put(c, mapId++);
reverseMap.add(c);
}
}
现在,为了表示子集,有两个众所周知的想法:
- 索引表示
- 二进制表示
5.2 索引表示
每个子集由其值的索引表示,例如,给定集合{“APPLE”,“ORANGE”,“MANGO”}的索引映射为:
{
{} -> {}
[0] -> {"APPLE"}
[1] -> {"ORANGE"}
[0,1] -> {"APPLE", "ORANGE"}
[2] -> {"MANGO"}
[0,2] -> {"APPLE", "MANGO"}
[1,2] -> {"ORANGE", "MANGO"}
[0,1,2] -> {"APPLE", "ORANGE", "MANGO"}
}
因此,我们可以从具有给定映射的索引子集中检索相应的集合:
private Set<Set<T>> unMapIndex(Set<Set<Integer>> sets) {
Set<Set<T>> ret = new HashSet<>();
for (Set<Integer> s : sets) {
HashSet<T> subset = new HashSet<>();
for (Integer i : s) {
subset.add(reverseMap.get(i));
}
ret.add(subset);
}
return ret;
}
5.3 二进制表示
或者,我们可以用二进制表示每个子集。如果实际集合中的元素存在于该子集中,则其相应值为1;否则为0。
对于我们的水果示例,幂集将是:
{
[0,0,0] -> {}
[1,0,0] -> {"APPLE"}
[0,1,0] -> {"ORANGE"}
[1,1,0] -> {"APPLE", "ORANGE"}
[0,0,1] -> {"MANGO"}
[1,0,1] -> {"APPLE", "MANGO"}
[0,1,1] -> {"ORANGE", "MANGO"}
[1,1,1] -> {"APPLE", "ORANGE", "MANGO"}
}
因此,我们可以从具有给定映射的二进制子集中检索相应的集合:
private Set<Set<T>> unMapBinary(Collection<List<Boolean>> sets) {
Set<Set<T>> ret = new HashSet<>();
for (List<Boolean> s : sets) {
HashSet<T> subset = new HashSet<>();
for (int i = 0; i < s.size(); i++) {
if (s.get(i)) {
subset.add(reverseMap.get(i));
}
}
ret.add(subset);
}
return ret;
}
5.4 递归算法实现
在此步骤中,我们将尝试使用这两种数据结构来实现前面的代码。
在调用这些函数之前,我们需要调用initializeMap方法来获取有序列表。此外,在创建数据结构之后,我们需要调用相应的unMap函数来检索实际的对象:
public Set<Set<T>> recursivePowerSetIndexRepresentation(Collection<T> set) {
initializeMap(set);
Set<Set<Integer>> powerSetIndices = recursivePowerSetIndexRepresentation(0, set.size());
return unMapIndex(powerSetIndices);
}
那么,让我们尝试一下索引表示:
private Set<Set<Integer>> recursivePowerSetIndexRepresentation(int idx, int n) {
if (idx == n) {
Set<Set<Integer>> empty = new HashSet<>();
empty.add(new HashSet<>());
return empty;
}
Set<Set<Integer>> powerSetSubset = recursivePowerSetIndexRepresentation(idx + 1, n);
Set<Set<Integer>> powerSet = new HashSet<>(powerSetSubset);
for (Set<Integer> s : powerSetSubset) {
HashSet<Integer> subSetIdxInclusive = new HashSet<>(s);
subSetIdxInclusive.add(idx);
powerSet.add(subSetIdxInclusive);
}
return powerSet;
}
现在,让我们看看二进制方法:
private Set<List<Boolean>> recursivePowerSetBinaryRepresentation(int idx, int n) {
if (idx == n) {
Set<List<Boolean>> powerSetOfEmptySet = new HashSet<>();
powerSetOfEmptySet.add(Arrays.asList(new Boolean[n]));
return powerSetOfEmptySet;
}
Set<List<Boolean>> powerSetSubset = recursivePowerSetBinaryRepresentation(idx + 1, n);
Set<List<Boolean>> powerSet = new HashSet<>();
for (List<Boolean> s : powerSetSubset) {
List<Boolean> subSetIdxExclusive = new ArrayList<>(s);
subSetIdxExclusive.set(idx, false);
powerSet.add(subSetIdxExclusive);
List<Boolean> subSetIdxInclusive = new ArrayList<>(s);
subSetIdxInclusive.set(idx, true);
powerSet.add(subSetIdxInclusive);
}
return powerSet;
}
5.5 迭代[0, 2n)
现在,我们可以对二进制表示进行一个很好的优化。如果我们看一下,我们会发现每一行都等同于[0,2n)范围内数字的二进制格式。
因此,如果我们遍历从0到2n的数字,我们可以将该索引转换为二进制,并使用它来创建每个子集的布尔表示:
private List<List<Boolean>> iterativePowerSetByLoopOverNumbers(int n) {
List<List<Boolean>> powerSet = new ArrayList<>();
for (int i = 0; i < (1 << n); i++) {
List<Boolean> subset = new ArrayList<>(n);
for (int j = 0; j < n; j++)
subset.add(((1 << j) & i) > 0);
powerSet.add(subset);
}
return powerSet;
}
5.6 格雷码的最小变化子集
现在,如果我们定义任何从长度n的二进制表示到[0,2n)中的数字的双射函数,我们就可以按照我们想要的任意顺序生成子集。
格雷码是一种众所周知的函数,用于生成数字的二进制表示,以便连续数字的二进制表示仅相差一位(即使最后一个数字和第一个数字的差为1)。
因此我们可以进一步优化这一点:
private List<List<Boolean>> iterativePowerSetByLoopOverNumbersWithGrayCodeOrder(int n) {
List<List<Boolean>> powerSet = new ArrayList<>();
for (int i = 0; i < (1 << n); i++) {
List<Boolean> subset = new ArrayList<>(n);
for (int j = 0; j < n; j++) {
int grayEquivalent = i ^ (i >> 1);
subset.add(((1 << j) & grayEquivalent) > 0);
}
powerSet.add(subset);
}
return powerSet;
}
6. 延迟加载
为了最小化幂集的空间使用量(即O(2n)),我们可以利用Iterator接口来延迟获取每个子集,以及每个子集中的每个元素。
6.1 ListIterator
首先,为了能够从0迭代到2n,我们应该有一个特殊的Iterator来循环遍历这个范围,但不会事先消耗整个范围。
为了解决这个问题,我们将使用两个变量:一个表示大小,即2n,另一个表示当前子集索引。hasNext()函数将检查position是否小于size:
abstract class ListIterator<K> implements Iterator<K> {
protected int position = 0;
private int size;
public ListIterator(int size) {
this.size = size;
}
@Override
public boolean hasNext() {
return position < size;
}
}
我们的next()函数返回当前position的子集,并将position值增加1:
@Override
public Set<E> next() {
return new Subset<>(map, reverseMap, position++);
}
6.2 Subset
为了实现延迟加载Subset,我们定义了一个扩展AbstractSet的类,并重写了它的一些函数。
通过循环遍历Subset的接收mask(或position)中所有为1的位,我们可以实现Iterator和AbstractSet中的其他方法。
例如,size()是接收mark中1的数量:
@Override
public int size() {
return Integer.bitCount(mask);
}
而contains()函数只是判断mask中的相应位是否为1:
@Override
public boolean contains(@Nullable Object o) {
Integer index = map.get(o);
return index != null && (mask & (1 << index)) != 0;
}
我们使用另一个变量remainingSetBits来修改它,每当我们在子集中检索到其相应的元素时,我们就将该位更改为0。然后,hasNext()检查remainingSetBits是否不为0(也就是说,它至少有一个值为1的位):
@Override
public boolean hasNext() {
return remainingSetBits != 0;
}
并且next()函数使用remainingSetBits中最右边的1,然后将其转换为0,并返回相应的元素:
@Override
public E next() {
int index = Integer.numberOfTrailingZeros(remainingSetBits);
if (index == 32) {
throw new NoSuchElementException();
}
remainingSetBits &= ~(1 << index);
return reverseMap.get(index);
}
6.3 PowerSet
要拥有延迟加载的PowerSet类,我们需要一个扩展AbstractSet<Set<T>>的类。
size()函数只是2的集合大小的幂:
@Override
public int size() {
return (1 << this.set.size());
}
由于幂集将包含输入集的所有可能子集,因此contains(Object o)函数检查对象o的所有元素是否存在于reverseMap(或输入集)中:
@Override
public boolean contains(@Nullable Object obj) {
if (obj instanceof Set) {
Set<?> set = (Set<?>) obj;
return reverseMap.containsAll(set);
}
return false;
}
要检查给定Object与此类的相等性,我们只能检查输入集是否等于给定的Object:
@Override
public boolean equals(@Nullable Object obj) {
if (obj instanceof PowerSet) {
PowerSet<?> that = (PowerSet<?>) obj;
return set.equals(that.set);
}
return super.equals(obj);
}
iterator()函数返回我们已经定义的ListIterator实例:
@Override
public Iterator<Set<E>> iterator() {
return new ListIterator<Set<E>>(this.size()) {
@Override
public Set<E> next() {
return new Subset<>(map, reverseMap, position++);
}
};
}
Guava库就使用了这种延迟加载的思想,这些PowerSet和Subset是Guava库的等效实现。
此外,如果我们想对PowerSet中的子集进行并行操作,我们可以在ThreadPool中对不同的值调用Subset。
7. 总结
总而言之,我们首先学习了什么是幂集。然后,我们使用Guava库生成了幂集。之后,我们学习了幂集的实现方法,以及如何编写单元测试。
最后,我们利用Iterator接口来优化子集的生成空间及其内部元素。
Post Directory